Inhalte der Online-Ausgabe 6-2025
Wertschöpfung neu denken für eine zukunftsfähige Industrie
V. Nitsch – Fakultät für Maschinenwesen, Institut für Arbeitswissenschaft (IAW) der RWTH Aachen University
Unser Verständnis von Wertschöpfung wandelt sich. Schon lange wird sie nicht mehr als Produkt einer isoliert betrachteten Optimierung von Kosten, Zeit oder Ressourcen verstanden. Heute findet Wertschöpfung in offenen Systemen statt – digital vernetzt, global verteilt, technologisch hochgerüstet. Diese neuen Produktionslandschaften sind nicht nur Stätten technologischen Fortschritts. Sie sind soziale Orte, an denen Arbeit, Verantwortung und Gestaltungsmacht neu verteilt werden. Die Beiträge dieser Ausgabe zeigen: Die Zukunft der Wertschöpfung entscheidet sich nicht allein an der Maschine – sondern in der Art, wie wir Technik, Organisation und den Menschen zusammendenken. S. 371
Produktiv und zufrieden mit KI-basierter Assistenz?
F. Willemsen, M. Kranz, N. Steireif, E. Bunse, S. Mütze-Niewöhner, V. Nitsch – IAW der RWTH Aachen University
Immer häufiger kommen KI-basierte Assistenzsysteme in produzierenden Unternehmen zum Einsatz. Die damit verbundenen Effizienzvorteile können allerdings nur ausgeschöpft werden, wenn die Systeme von den Beschäftigten effektiv genutzt werden. Die Auswirkungen auf Arbeitsaufgaben, Motivation und Zufriedenheit der Beschäftigten sollten deshalb frühzeitig berücksichtigt und abgeschätzt werden. Die Fallbeispiele im Beitrag zeigen, welche Bewertungskriterien dabei unterstützen können. S. 372
doi.org/10.37544/1436-4980-2025-06-6
Resilienz in Wertschöpfungsnetzwerken
D. Marrenbach; J. Mack – Institut für Arbeitswissenschaft und Technologiemanagement IAT, Stuttgart; Fraunhofer-Institut für Arbeitswirtschaft und Organisation IAO, Stuttgart
Resilienz entsteht durch die vertrauensvolle und agile Zusammenarbeit von Menschen, um alltägliche und krisenhafte Situationen in Wertschöpfungsnetzwerken zu bewältigen. Angesichts zunehmender Dynamik und Komplexität industrieller Ökosysteme stellt dieser Beitrag Konzepte zum Aufbau und Betrieb resilienter Netzwerke vor, mit einem besonderen Fokus auf die BMBF-geförderten Projekte „Resiplat“ und „ResiNet“. Die Ergebnisse der Projekte liefern praxisrelevante Lösungen für die resiliente Gestaltung industrieller Wertschöpfung und tragen zur wissenschaftlichen Diskussion über adaptive Netzwerke bei. S. 381
doi.org/10.37544/1436-4980-2025-06-15
Aufbau eines Retrieval-Augmented-Generation-Systems
M. Schmauder, G. Ott, E. Schönwälder, M. Hahmann – Technische Universität Dresden, CIMTT Zentrum für Produktionstechnik und Organisation; Professur für Datenbanken, Dresden
Wissensbewahrung ist eine Herausforderung für Unternehmen. Da Wissen zumeist als Text kodiert ist, bieten große Sprachmodelle eine vielversprechende Lösung für Erhalt und Nutzung durch ein System, das auf dem Konzept der Retrieval-Augmented Generation (RAG) basiert. Praxisgeeignete Methoden zur Wissensexplikation werden mit lokal ausgeführten Sprachmodellen und traditionellen Retrieval-Algorithmen kombiniert. Der Beitrag zeigt das Lösungskonzept sowie Herausforderungen und erfolgsversprechende Umsetzungsstrategien. S. 389
doi.org/10.37544/1436-4980-2025-06-23
Neuroarbeitswissenschaft: Gehirn und Arbeit vereint
M. Vukelić, N. Tagalidou, K. Hölzle –Fraunhofer IAO, Stuttgart; Universität Stuttgart, IAT
Neuroarbeitswissenschaft und neuroadaptive Systeme ermöglichen es, mentale Zustände präzise zu erfassen und gezielt für die menschenzentrierte Gestaltung digitalisierter Arbeitstechnologien und -welten einzusetzen. Gerade in einer zunehmend automatisierten und datengetriebenen Arbeitsumgebung gewinnt das Verständnis kognitiver Prozesse und Zustände an Bedeutung. Der Beitrag bietet eine Übersicht aktueller neuroadaptiver Technologien, konkreter Anwendungsszenarien sowie zentraler praktischer Herausforderungen und Perspektive. S. 397
doi.org/10.37544/1436-4980-2025-06-31
Relevanz der Arbeitsforschung in der digitalen Transformation
M. Braun – Fraunhofer IAO, Stuttgart
Die Arbeitsforschung ist gefordert, ihren Nutzenbeitrag zum Fortschritt der Arbeitsgesellschaft in der digitalen Transformation aufzuzeigen. Zu diesem Zweck erforscht sie neue Paradigmen und Methoden der Arbeitsgestaltung. Komplementäre Strategien zur Rationalisierung und Humanisierung von Arbeit sollen sowohl die Produktivität als auch die Adaptivität von Geschäftsprozessen fördern, damit Unternehmen die Herausforderungen auf volatilen Märkten besser bewältigen. Der Beitrag erörtert inklusive Konzepte der Arbeitsforschung und vermittelt Impulse für eine Geschäftsmodellentwicklung in diesem Feld. S. 404
doi.org/10.37544/1436-4980-2025-06-38
Mensch und Roboter Hand in Hand
K. Pollmann; S. Layer, K. Hölzle – Fraunhofer IAO, Stuttgart; Institut für Arbeitswissenschaft und Technologiemanagement, Uni Stuttgart
Für die erfolgreiche Einführung von Robotern in industriellen und anderen Kontexten ist eine intuitive und akzeptable Gestaltung der Mensch-Roboter-Interaktion (MRI) von zentraler Bedeutung. Dieser Beitrag präsentiert einen Ansatz, der MRI-Gestaltungswissen standardisiert und dessen Umsetzung in der Robotikentwicklung mittels Interaktionsgestaltungmustern (Patterns) erleichtert. Der Ansatz wird am Beispiel der Erweiterung der Kommunikationsfertigkeiten eines autonomen Reinigungsroboters demonstriert und evaluiert. S. 411
doi.org/10.37544/1436-4980-2025-06-45
Transformation zur KI-gestützten Produktion
I. Kaiser – Helmut-Schmidt-Universität Hamburg
Steigende Marktanforderungen, komplexe Bestandsanlagen und Digitalisierung erschweren KI-Einführungen. Ein systematisches Technologiemanagement (TM) adressiert Mensch, Technik und Organisation (MTO) ganzheitlich. Brownfield-Ansätze stellen besonders hohe Anforderungen an Datengüte, Retrofitting und die Einbindung der Mitarbeitenden. Unter Einbezug von Markterfahrungen und einer gezielten Use-Case-Orientierung lassen sich jedoch rasch Pilotprojekte starten, die schnelle Erfolge ermöglichen und langfristig wertschöpfende KI-Prozesse etablieren. S. 419
doi.org/10.37544/1436-4980-2025-06-53
Wie radikale Transformationen im Produktionsumfeld gelingen
S. Frank, F. Mantwill – Helmut-Schmidt-Universität Hamburg, Fakultät für Maschinenbau
Dieser Beitrag befasst sich mit der nachhaltigen Umsetzung radikaler Transformationen im Produktionsumfeld, um analytisch und empirisch Erfolgsfaktoren zu entwickeln. Als zusammenfassende Erkenntnis wurde hergeleitet, dass derartig umgreifende Veränderungen nur dann nachhaltig erfolgreich sein können, wenn sie ganzheitlich entlang der Dimensionen Technologie, Struktur und Kultur umgesetzt werden. Der Anwendungserfolg und die Nachhaltigkeit der Umsetzung ist dabei in entscheidender Weise von der Ausgangssituation, vor allem der Veränderungsbereitschaft der Beteiligten im Transformationsvorhaben sowie der ganzheitlichen Vorgehensweise abhängig. S. 426
doi.org/10.37544/1436-4980-2025-06-60
Wirksam lernen mit agilem Sprintlernen
G. Korge, K. Hamann – Fraunhofe IAO, Stuttgart
Der Beitrag untersucht, wie agiles Sprintlernen dazu beitragen kann, den durch die Digitalisierung veränderten Anforderungen an Bildungsangebote gerecht zu werden. Über eine Literaturanalyse werden Elemente des agilen Lernens und deren Auswirkungen auf selbstgesteuertes, produktives, aktivierendes, situatives und soziales Lernen beleuchtet. Im Fokus steht die Frage, ob die Lernform Selbstlernkompetenzen und den Praxistransfer unterstützen kann und dadurch die Wirksamkeit des Lernens erhöht. S. 434
doi.org/10.37544/1436-4980-2025-06-68
KI nutzen, Know-how schützen: Strategien für sichere KI
E. Tinsel, O. Riedel – Institut für Steuerungstechnik der Werkzeugmaschinen und Fertigungseinrichtungen ISW, Universität Stuttgart
Der Einsatz externer KI-Mehrwertdienste verspricht vielfältige Vorteile für industrielle Produktionssysteme, stellt Unternehmen aber vor besondere Herausforderungen bei Datenschutz, Know-how-Schutz und der Verlässlichkeit ungeprüfter Ergebnisse. Der Beitrag entwickelt ein konzeptionelles Rahmenwerk zum sicheren Umgang mit sensiblen Daten und der kontrollierten Rückführung externer KI-Ergebnisse. Er stellt technische und organisatorische Maßnahmen in den Bereichen Datenverarbeitung, Datensensibilität sowie Zugriffs- und Nutzungsrechte vor. Zudem werden Validierungsmechanismen, simulative Testverfahren und adaptive Selbstanpassung als Strategien zur Absicherung potenziell unzuverlässiger KI-Ausgaben analysiert. S. 442
doi.org/10.37544/1436-4980-2025-06-76
Digital Twins: Herausforderungen und Maßnahmen
C. Kober – Helmut-Schmidt-Universität Hamburg
Digital Twins (DTs) bieten enorme Potenziale für Prozessoptimierung und vorausschauende Wartung, stehen jedoch vor technischen, organisatorischen und methodischen Herausforderungen. Der Beitrag analysiert zentrale Hindernisse und stellt praxiserprobte Maßnahmen vor, um DTs erfolgreich einzuführen. Unternehmen benötigen klare Strategien, interdisziplinäre Zusammenarbeit und eine gezielte Kommunikation, um das volle Potenzial zu nutzen. S. 450
doi.org/10.37544/1436-4980-2025-06-84
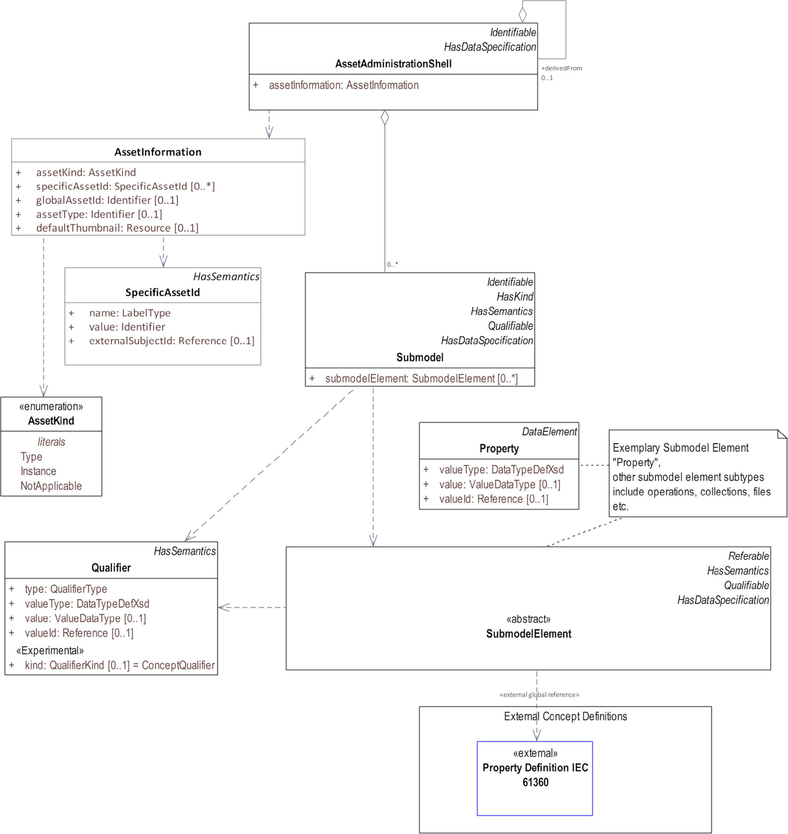
Software-defined Value Networks
D. Dietrich, A. Lechler, A. Verl, M. Musser – ISW, Universität Stuttgart; DXC Technology Deutschland Consulting GmbH, EschbornFür die unternehmensübergreifende Orchestrierung software-definierter Wertschöpfungsnetzwerke ist eine standardisierte Modellierung erforderlich. Dies bietet die Verwaltungsschale mit ihrem Metamodell und ihren standardisierten Teilmodellen. Dieser Beitrag analysiert die Bereitschaft der Verwaltungsschale für den Einsatz in Wertschöpfungsketten mit Fokus auf Produkte und Services. Die Analyse erfolgt anhand von Reifegradmodellen digitaler Zwillinge sowie entworfenen Anwendungsfällen des Referenzarchitekturmodells Industrie 4.0. S. 457
doi.org/10.37544/1436-4980-2025-06-91
Empathische Montageassistenten in der Produktion
C. Saba-Gayoso, J. Lentes, K. Hölzle – Fraunhofer IAO, Stuttgart; IAT, Universität Stuttgart
Der Mensch als essenzielle Ressource der Produktion muss bei seiner Arbeit angemessen unterstützt werden. Empathische technische Systeme, die im Fraunhofer-Leitprojekt „Emotion“ erforscht werden, schaffen neue Möglichkeiten für diese Unterstützung. Auf der Grundlage eines empathischen digitalen Zwillings des Menschen wird ein System entwickelt, das unter Nutzung künstlicher Intelligenz eine weitgehende Unterstützung des Menschen bei Schraubvorgängen ermöglicht. S. 466
doi.org/10.37544/1436-4980-2025-06-100
Flexible Wertschöpfung mit MaaS
M. M. Hertwig, J. Lentes; T. Komenda – Fraunhofer IAO, Stuttgart; deltaDAO AG, Hamburg
Durch die Digitalisierung befähigt, erfolgte die Formung von Industrie 4.0, wodurch die Produktion kleiner Losgrößen unter wettbewerbsförderlichen Rahmenbedingungen möglich wird. Eine kleinteilige, bedarfsorientierte Wertschöpfung erlaubt Fertigungskapazitäten als Dienstleistung anzubieten. Für die Umsetzung von Manufacturing-as-a-Service-Ansätzen ist dies die Basis. Servicebasierte Fertigungsansätze bieten das Potenzial der Steigerung von Flexibilität, um resilienter und nachhaltiger zu produzieren. S. 473
doi.org/10.37544/1436-4980-2025-06-107
Kollisionserkennung in Echtzeit
L. Klingel, A. Heine, A. Verl; P. Kocsis, C. Scheifele – ISW, Uni Stuttgart; ISG Industrielle Steuerungstechnik GmbH, Stuttgart
Die virtuelle Inbetriebnahme ist eine etablierte Methode im Maschinen- und Anlagenbau. Um physikalisches Verhalten in einer Echtzeitsimulation für die virtuelle Inbetriebnahme abbilden zu können, ist eine Kollisionserkennung nötig. Die Auslegung von Echtzeit- Kollisionsmodellen ist komplex und es bestehen große Abhängigkeiten zwischen Hüllkörpern und Kollisionsalgorithmen. Diese Beitrag gibt anwendungsnahe Handlungsempfehlungen bei der Auslegung von Kollisionsmodellen für die virtuelle Inbetriebnahme. Zudem wird eine Realisierung am Beispiel eines industriellen Simulationswerkzeugs für die virtuelle Inbetriebnahme präsentiert und diskutiert. S. 482
doi.org/10.37544/1436-4980-2025-06-116
Autonome mobile Roboter: Zukunft der Bau-Fertigung
S. Mansour, A. Lechler, A. Verl – ISW, Universität Stuttgart
Fahrerlose Transportfahrzeuge (FTF) sind essenziell für den automatisierten Transport von Gütern in der Industrie. Übliche FTF stoßen jedoch an Grenzen, weshalb autonome mobile Roboter (AMR) als flexiblere Weiterentwicklung genutzt werden. Statt neue AMR zu beschaffen, können bestehende FTF nachgerüstet werden. Ein Forschungsprojekt zur Vorfertigung und Automatisierung im Bauwesen zeigt die Umwandlung eines konventionellen FTF in ein AMR und erörtert dessen erweiterte Funktionalität. S. 488
doi.org/10.37544/1436-4980-2025-06-122
Modellbasierte Kopplung von Produkt und Produktion
Y. Ghanjaoui; F. Mantwill – Deutsches Luft- und Raumfahrt Zentrum, Hamburg; Helmut-Schmidt-Universität Hamburg
Die steigende Komplexität und die Nachfrage nach kundenspezifischen Flugzeugen haben einen erheblichen Einfluss auf die Produktionsplanung in der Luftfahrtindustrie. Um mehr Flexibilität des Produktionssystems zu erreichen und industrielle Anforderungen frühzeitig in der Produktentwicklung zu berücksichtigen, wird ein neuer Ansatz vorgestellt. Durch die Anwendung und Kopplung von Model-based-Systems-Engineering (MBSE)-Modellen wird eine kollaborative Entwicklung ermöglicht, die produktionsgerechte Produkte gestaltet und die Komplexität der Produktionssysteme frühzeitig beherrscht. Dieser Ansatz berücksichtigt die Wechselwirkungen zwischen multidisziplinären Modellartefakten und erlaubt eine frühzeitige Optimierung der Produkte und der Produktion. S. 498
doi.org/10.37544/1436-4980-2025-06-132
Durchgängige virtuelle Inbetriebnahme
S. Nowinski, L. Klingel, D. Littfinski, A. Verl; C. Eble – ISW, Universität Stuttgart; Zimmer Systems GmbH, Rheinau
Im Engineeringprozess von Produktionssystemen werden zunehmend sich schnell ändernde Anforderungen an Steuerung und zugehörige Simulationen gestellt. Die X-in-the-Loop (XIL)-Konfigurationen, die durch Softwarewerkzeuge etabliert sind, unterstützen simulativ die Steuerungsprogrammierung und -absicherung in diesem Prozess. Dieser Beitrag stellt die Herausforderungen im Zusammenhang der XiL-Konfigurationen anhand von Erfahrungen aus der Praxis vor. Zudem wird das durchgängige Ansteuern der XiL-Konfigurationen beispielhaft mit einer Anwendung an einer Roboterzelle veranschaulicht. S. 507
doi.org/10.37544/1436-4980-2025-06-141
Verbindung von BIM und Simulation
S. F. Schäfer, B. Buning, T. Krüger; F. Bermpohl; M. Münnich – Ingenics Consulting, Wolfsburg; Fraunhofer-Institut für Gießerei-, Composite-, und Verarbeitungstechnik IGCV, Augsburg; Fraunhofer-Institut für Werkzeugmaschinen und Umformtechnik IWU, Chemnitz
Materialflusssimulation dient der Absicherung sowie der Optimierung in allen Phasen des Lebenszyklus von Fabriksystemen. Die Datenakquise ist aufwendig und beeinflusst die Simulationsergebnisse. Gleichzeitig werden in Fabrik-BIM-Modellen neben der Anordnung auch Eigenschaften von Produktionselementen modelliert. Durch die Verbindung von BIM und Simulation wären Daten gemeinsam zu nutzen. Dieser Beitrag untersucht den Stand der Technik und adressiert Herausforderungen sowie Lösungsansätze. S. 517
doi.org/10.37544/1436-4980-2025-06-151
Rekonfiguration variantenreicher Produkte
T. Schmidt, N. Demke, F. Mantwill – Helmut-Schmidt-Universität Hamburg, Institut für Maschinenelemente und Rechnergestützte Produktentwicklung [MRP]
Die Verlängerung der Produktlebensdauer ist ein zentrales Ziel der nachhaltigen Produktentwicklung. Mit dem Konzept der Update-Fabrik besteht ein ganzheitlicher Ansatz zur Realisierung von Produktupdates im industriellen Maßstab als Beitrag einer Kreislaufwirtschaft. In diesem Artikel wird ein Vorgehensmodell zur Rekonfiguration von variantenreichen Produkten in der Nutzungsphase beschrieben. Am Beispiel der Automobilindustrie wird ein erweitertes Dokumentationsmodell für die durchgängige Nachverfolgbarkeit aufgezeigt. S. 526
![Übersicht des Metamodells der Verwaltungsschale (VWS). Grafik: [12]](https://www.ingenieur.de/wp-content/uploads/2025/07/WA-046_Bild_1_Metamodell.jpg)




